Verifysoft, un fournisseur allemand d’outils logiciels de test et d’analyse de code embarqué, annonce la sortie de la version 8.0 de son outil de couverture de code Testwell CTC++. Une technologie qui cible les besoins ...des applications critiques devant respecter des normes de sécurité́ comme celles qui existent dans l’aéronautique, l’automobile, le ferroviaire, les systèmes électroniques, le médical et l’énergie nucléaire.
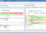
Dans cette version 8.0, la société met en avant l’amélioration de l’architecture globale du rapport HTML avec une meilleure lisibilité́, une navigation plus intuitive et une mise en page intégrant des codes couleur pour indiquer clairement les informations issues de l’analyse de couverture structurelle - fonction, décision, multicondition, condition, MC/DC (Modified Condition/Decision Coverage, Couverture Condition/Décision Modifiée), ainsi que celles issues de la couverture des instructions et de la “couverture des lignes”. L'introduction de la couverture des lignes dans le rapport HTML autorise l’affichage des lignes de code exécutées et non exécutées, ce qui permet de visualiser immédiatement les portions de code qui sont et/ou ne sont pas encore testées.
Par ailleurs, l’outil apporte la notion d’“annotations” qui autorise l’ajout d’un commentaire au code source afin, par exemple, d’expliquer pourquoi certaines portions de code ne sont pas exécutées au cours des tests. Enfin, Testwell CTC++ 8.0 optimise les opérations de fusion des données de couverture des fichiers de code testés indépendamment, via l’utilitaire de ctcxmlmerge. En d’autres termes, la couverture des instructions est recalculée sur les fonctions, sur les fichiers et sur le niveau global dans le rapport de couverture fusionné.
Rappelons que Verifysoft, société allemande créée en 2003, a acquis en juillet 2013 les droits de propriété liés aux outils Testwell CTC++, CMT++, CMTJava et CTA++ de la firme finlandaise Testwell, produits qu’elle distribuait en Europe depuis déjà plusieurs années.

